Trax3 3.1.0
trax track library
Loading...
Searching...
No Matches
Tracks

Introduction

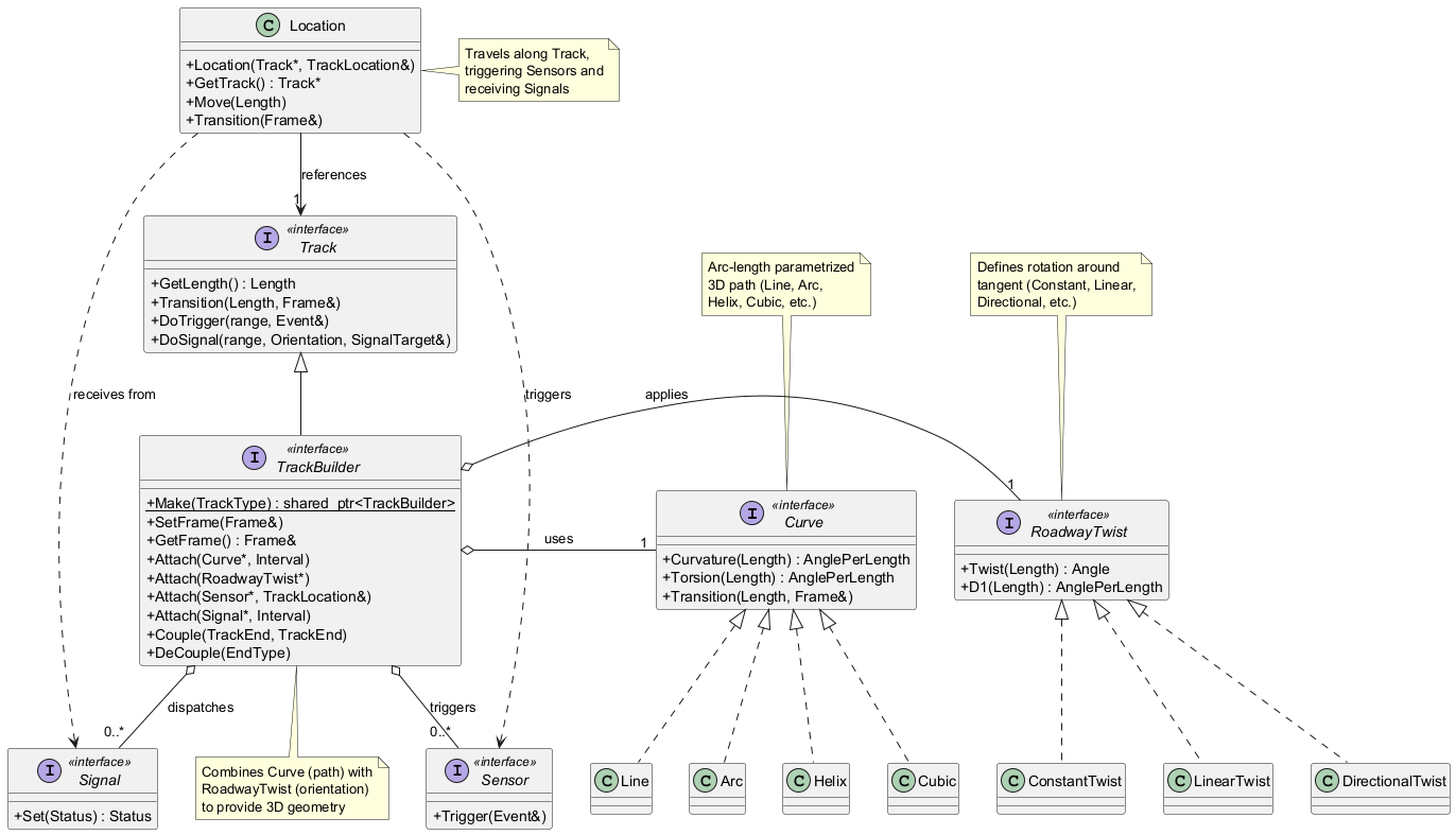
A Track is something with two ends - the front end the end end - which can get connected with the ends of other tracks; it can provide geometry, by taking a Curve as a path in 3D space and a RoadwayTwist for determining the up direction of the path; there is a Location that can travel the tracks, including transitioning between tracks if they are coupled and deliver 3D poses by its location_getters getter methods - Connectors are taking track ends and help to dynamically reconnect them according to their special patterns.

Trax' tracks provide two interfaces: the Track interface for using a track, e.g. transition the track, to get a 3D location for a track parameter value; and the TrackBuilder interface, for creating track geometry by attaching curves and twists.

Details

The overall pose of a track is governed by its Frame . It specifies the transformation between a Curve and the 3d space local to an absolute_frame , specified by a TrackCollection. If the Track is not a member of a TrackCollection, the frame will be the global pose. To set a desired pose for the track, a SetFrame method can be used. This way any position along the track can get aligned to a global (or TrackCollection - local) pose.

All Curve's parameter values are counted in arc length (named s and typed trax::Length, if so), meaning that the parameter s2 - s1 is measuring the geometrical length of the Curve between any two valid values s2, s1 along the Curve. If attached to a track, a Curve has to be augmented with a parameter range that gets mapped to the track's 0_m to length parameter range. This can be any parameter range in the Curve's valid range; note that it also can be reverted.

Curves can be shared between multiple tracks. Twists are unique to their tracks.

There are several trax::Strech - functions to help with solving certain geometrical problems, by finding a most simple Curve, that does the trick and attaching it directly to the track.

Examples:

To properly create a track attach a curve to it:

auto pTrack = TrackBuilder::Make();
std::shared_ptr<RotatorChain> pCurve = RotatorChain::Make();
pCurve->Create( RotatorChain::Data{
{ 20_deg, 10_deg, 90_m },
{ 20_deg, -10_deg, 60_m },
{ -40_deg, 0_deg, 50_m } } );
pTrack->Attach( pCurve, { 0_m, 90_m+60_m+50_m} );
BOOST_CHECK( pTrack->IsValid() );
constexpr Real _m(Length l) noexcept
Dimensionated Values conversion functions.
Definition DimensionedValues.h:1210

To set a track's starting position to a special place and orientation in 3D space:

spat::Frame<Length,One> myPose{ {100_m,200_m,300_m},
{0,1,0},
{0,0,1},
{1,0,0} };
pTrack->SetFrame( myPose, 0_m );
A Frame ("TNBFrame") describes a location in 3d space and an orientation using a right handed coordin...
Definition Frame.h:52

To set a track's middle position to a special place and orientation in 3D space:

pTrack->SetFrame( myPose, pTrack->Range().Center() );

To Detach a Curve:

auto curve = pTrack->DetachCurve();
// do something with the curve ...
pTrack->Attach( curve );

To store geometry and pose for later use:

spat::Frame<Length,One> frame = pTrack->GetFrame();
auto curve = pTrack->GetCurve();
auto pTwist = pTrack->GetTwist().Clone();
// something else is happening to the track ...
// ...
// For some reason restore the track geometry:
pTrack->Attach( std::move(pTwist) );
pTrack->Attach( curve );
pTrack->SetFrame( frame );

To make the track connect two points and maintaining specific tangents at those:

spat::VectorBundle<Length,One> start{ {10_m, 10_m, 10_m}, {250,0,0} };
spat::VectorBundle<Length,One> end{ {10_m,70_m,10_m}, {250,0,0} };
Strech( *pTrack, start, end );
BOOST_CHECK( pTrack->IsValid() );
bool dclspc Strech(TrackBuilder &track, spat::VectorBundle< Length, One > start, spat::VectorBundle< Length, One > end, common::Interval< Length > length_limits={0_m,+infinite__length}, common::Interval< Length > overshoot_limits={ 0_m,+infinite__length }, const spat::Vector< One > &up=Up, Length e_length=epsilon__length, Angle e_angle=epsilon__angle)
Implements a Vector bundle.
Definition VectorBundle.h:42

Do also look at the tests in the test suit for further examples.